皇冠网开户_XM外汇平台全网最完整开户流程
时间:2024-07-02 阅读:2852
皇冠信用网占成代理(www.hgty.us)是皇冠官网开户平台,开放皇冠体育代理申请、信用网会员开户,线上投注官网平台XM平台是当今国内最火热的平台之一,凭借着资金安全、点差低等多久优势,受到众多用户的选择,现在给大家详细讲一下开户流程皇冠网开户。
首先皇冠网开户,复制开户链接到浏览器进入网址:

来百度APP畅享高清图片
一、进入网址之后输入自己的邮箱和密码皇冠网开户,开始注册:

二、点击注册之后看见提示皇冠网开户,进入邮箱点击认证:

展开全文

三、验证之后重新用链接登入皇冠网开户,登入之后开始认证账户:


四、填写个人信息:


填写示例:

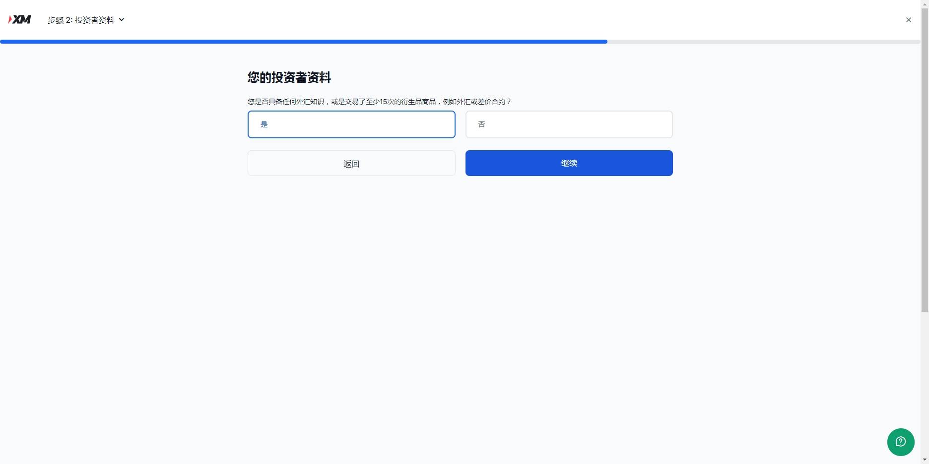
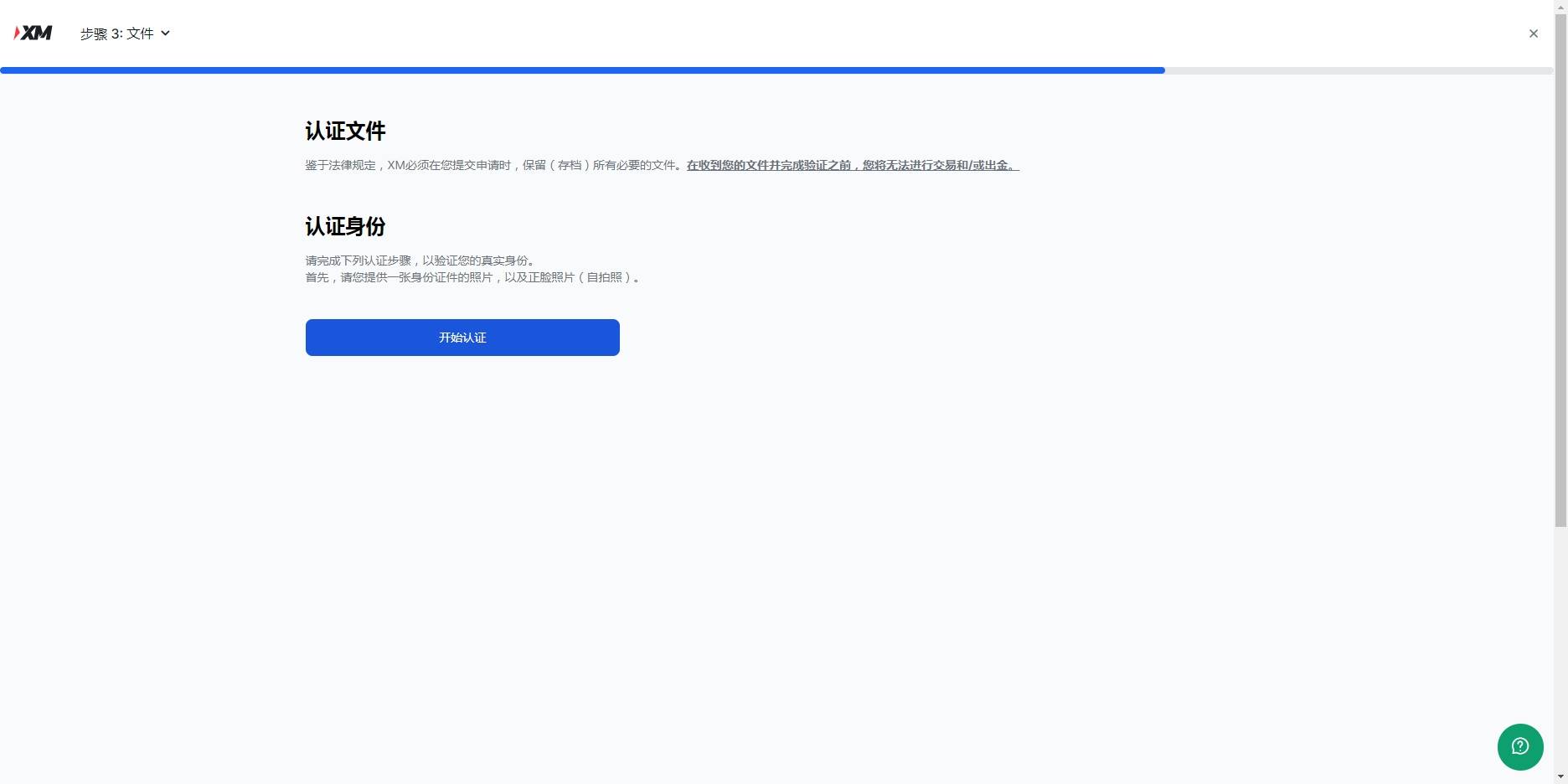
五、下一步点击是皇冠网开户,然后继续,开始最后一步,认证账户,认证账户看提示上传,涉及隐私就不演示了:


六、认证资料上传之后皇冠网开户,等待官方邮件反馈文件是否有误,没问题,就恭喜你开户成功了,可以开始外汇交易之旅了

猜你喜欢
- 2026-05-08卢卡东契奇和约基奇谁厉害_于米提补篮绝杀 山西客场险胜1-0广厦
- 2026-05-06正版皇冠信用网会员_弗莱尔怒斥东契奇:五千万年薪何在?湖人交易警报拉响,伤病困境引爆舆论深水炸弹
- 2026-05-06皇冠信用登2代理_夫妻入住帐篷民宿,睡得迷迷糊糊时帐篷突然被陌生男子拉开!房费上千元,帐篷却只有拉链,没有门锁;酒店回应:深表歉意,已加装门锁
- 2026-05-06皇冠信用网会员开户申请_7年前丢失的手机悄悄发回定位,合肥机主再次找回手机,当事人:手机里有珍贵的回忆,会收藏这部机器
- 2026-05-06皇冠信用平台出租出售_女子景区坐悬崖秋千高坠,此前反复称“绳子没拴紧” 官方:游客不幸死亡 系安全责任事故
- 2026-05-04皇冠信用网登2代理_走进烽火岁月,唱一曲沂蒙山小调!沉浸式红色旅游让沂蒙精神可感可触
- 2026-05-03亚洲杯足球比分_广西柳州发布警情通报:一小区突发刑事案件,致4人死亡(其中1人有重大嫌疑),1人受伤
- 2026-05-01皇冠信用网如何注册_弗洛伦蒂诺那句揭露式表态:穆里尼奥究竟能不能回归皇马?
- 2026-04-30正版皇冠信用网注册_39只羊一夜惨死!农户家属:地里撒有剧毒农药,至今未找到肇事者
- 2026-04-30新2线路_特朗普曝光伊朗停火条件,伊朗60亿美元原油遭美军封锁,数据显示:收益比战前多四成
- 2026-04-30正版皇冠信用网址_海军将迎来首艘核动力航母?国防部回应
- 2026-04-29皇冠代理怎么拿_25岁女子失联多日后遗体在河中被发现,家属回应“家暴致死抛尸”传言,警方介入调查


网友评论